
A peer-to-peer prediction betting app built on Bitcoin and Nostr. Uses Taproot scripts to trustlessly lock funds, with bets settled on-chain and coordination over Nostr relays. Built for the La Crypta hackathon.
Visit Project →
Battle Tetris with Lightning Network betting - built for the lightning hackathon at La Crypta where it tied for first place. Built with websockets, Node.js, and react.
Visit Project →
A real-time room-based Jukebox application with Lightning Network payment integration. Users can create or join rooms, submit content requests via Bitcoin Lightning payments, and interact through a live chat and request queue system.
Visit Project →
A multiplayer, round-based snake game where you can battle other players online in real time. Built with React, Node.js, and Websockets.
Visit Project →
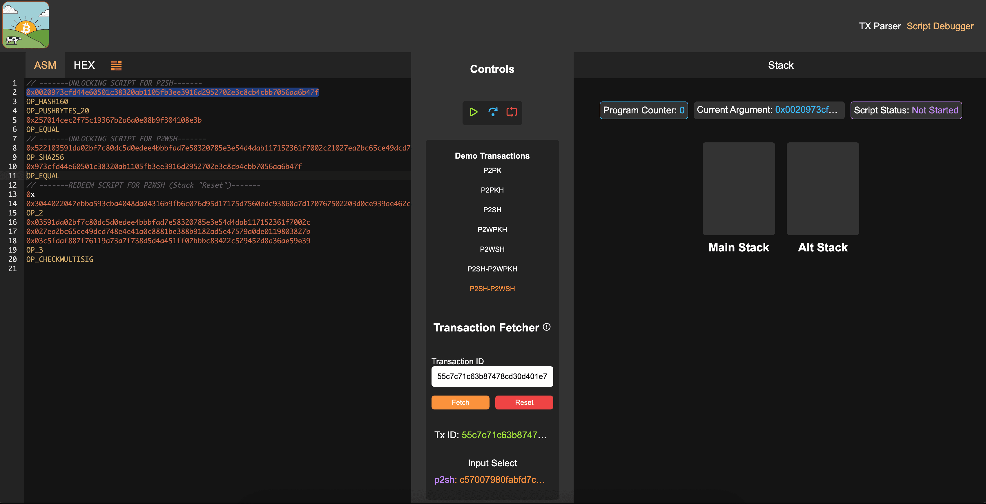
A collection of tools that allow you to write and debug bitcoin scripts in the browser. Includes a debugger and transaction parser, alongside support for legacy and segwit transactions.
Visit Project →
A progressive web app that archives memorable quotes from my friend, Ryan Fox. Features admin and user roles for adding, editing, and reacting to quotes.
Visit Project →
A homebrew Game Boy Advance game similar to Minecraft, built as a university capstone project with my friend. Implemented procedural generation optimized for the hardware constraints.
Visit Project →
A Tetris spinoff developed with 3 friends that won first place at our university hackathon, AppalHack 2019.
Visit Project →
A browser recreation of the Voltorb Flip minigame from the classic Pokémon games.
Visit Project →